8 программ для проектирования водоснабжения
Замена труб в квартире без схемы водоснабжения — почти невыполнимая задача. На плане видно, как коммуникации соединяются, в каких местах нужно избежать пересечений, где расположены отверстия в стенах и т. д. А в частном доме такая задача требует целого проекта. Поэтому прежде чем приступать к монтажу, нужно подготовить схему. Проще всего сделать это с помощью специальной программы для проектирования водоснабжения. В статье мы собрали 8 таких продуктов и протестировали каждый из них.
Что выбирают эксперты

- Быстрая отрисовка
3D-модели дома - Готовая база сантехники
- Автоматический расчет сметы
- Работа в 2D и 3D-режимах
- Проектирование ХВС, ГВС
и канализации

- Точный и подробный гидравлический расчет
- Можно добавить карту в качестве подложки
- Автоматический подбор диаметров труб
- Быстрое редактирование
2D-чертежей - Цветовая индикация ошибок

- Комплексное проектирование здания
- Подходит для совместной работы
- Автоматическая трассировка
- Интеграция с внешними расчетными программами
- Автоматическое построение видов с модели
Чтобы вы получали только проверенную информацию, команда AMS
- Приглашает экспертов для проверки и написания статей
- Тестирует только актуальные версии программ
- Вручную обновляет обзоры каждые 3 месяца
- Выясняет, на каких функциях вы можете сэкономить
- Следит за трендами и пишет свежую теорию
- Учитывает ваши отзывы, как улучшить контент
- Не использует нейросети для написания статей
Топ-8 программ для проектирования водоснабжения и канализации
Мы оценивали программы по нескольким критериям: простоте освоения, глубине расчетов, возможностям черчения и расчетов. После изучения каждого продукта составили список и отсортировали его от простых инструментов к сложным. Если вы новичок, остановитесь на ПО из начала статьи — дальше идет профессиональный софт для опытных проектировщиков.
Домашний Инженер 3D
Максимально простая программа для моделирования частного дома и проектирования инженерных сетей в нем. Тут можно нарисовать планировку помещений, расставить оборудование и начертить схему подключения сантехники. Каждый тип коммуникаций помечается своим цветом, поэтому вы не запутаетесь при построении.
Внутри самой программы нет расчетного ядра, но на официальном сайте планировщика Домашний Инженер 3D есть бесплатные калькуляторы. С их помощью можно рассчитать нормативный расход воды, подобрать диаметр трубопровода и провести гидравлический расчет системы.
Возможности:
- создание трехмерной модели здания с нуля;
- моделирование ХВС, ГВС, электрики, канализации и отопления;
- быстрое добавление подписей и комментариев на схемы;
- автоматическая генерация сметы с учетом пользовательских цен;
- визуализация оборудования в интерьере.
Easymnemo
Если вам нужно быстро нарисовать понятную схему холодного водоснабжения или водоподготовки, эта программа подойдет в большинстве случаев. Она не занимается сложными расчетами, зато отлично справляется с визуальным представлением системы. Разработана российским программистом специально под отечественные стандарты, поэтому все обозначения и символы соответствуют ГОСТу. В процессе проектирования вы просто перетаскиваете готовые элементы, такие как насосы, фильтры и трубы, на рабочее поле, соединяете их и получаете полноценную схему.
Возможности:
- настройка цветов, шрифтов, стилей линий;
- импорт данных из CSV;
- создание спецификаций для отдельных объектов;
- экспорт изображений в растровые форматы с прозрачным фоном;
- встроенный поиск по тексту и атрибутам;
- готовые шаблоны схем для разных целей.
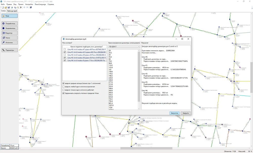
Стокс
Эта программа для проектирования систем водоснабжения представляет собой «калькулятор» для гидравлических расчетов. Стокс не рисует красивые картинки, но с высокой точностью считает, как будет вести себя жидкость в вашей системе. Он показывает, где давление будет падать, где скорость потока окажется слишком высокой, какой диаметр трубы нужен на каждом участке. Главное преимущество — цветовая подсветка ошибок проектирования. Проблемные участки сразу выделяются красным, поэтому вы точно не пропустите критические моменты.
Возможности:
- расчет потерь давления в тупиковых водопроводных сетях с насосами и редукторами;
- автоматический подбор диаметров труб с учетом запаса прочности;
- редактирование справочника труб и других объектов;
- настройка содержания подписей объектов на схеме;
- удобная печать и экспорт результатов расчетов.
nanoCAD BIM ВК
Российская альтернатива зарубежным профессиональным продуктам. Программа полностью адаптирована под наши строительные нормы и правила, а также входит в Единый реестр российского ПО. Она объединяет в себе и черчение, и расчеты.
Вы прокладываете трубы на плане, а программа автоматически формирует аксонометрическую схему, спецификацию оборудования и гидравлический отчет. Все базы данных открыты, поэтому можно добавлять оборудование любого производителя. Это хороший выбор, если вы планируете серьезно заниматься проектированием и выпускать документацию, которую примут в контролирующих органах.
Возможности:
- создание трехмерной модели систем на основе поэтажных планов;
- автоматическая генерация аксонометрических схем;
- формирование спецификации оборудования;
- гидравлический расчет водоснабжения и канализации;
- работа с базами данных трубопроводов, фитингов, арматуры, сантехники;
- интеграция со сторонними САПР и BIM-решениями;
- расчет противопожарного водопровода и спринклерных систем.
EPANET
Бесплатная «золотая классика» для гидравлического моделирования от Агентства по охране окружающей среды США. Это не столько программа для проектирования водоснабжения частного дома, сколько расчетный движок, который используют во всем мире для проверки водопроводных систем. Она может моделировать не только давление и расход, но и качество воды: как долго жидкость находится в трубах, как распространяется хлор, есть ли риск загрязнения. Интерфейс выглядит устаревшим, но функционал от этого не страдает.
Возможности:
- моделирование систем с учетом колебаний потребления;
- учет дополнительных потерь на изгибах и фитингах;
- анализ распространения загрязнителей и концентрации хлора;
- отслеживание распределения веществ по сети;
- генерация графических, табличных и специальных отчетов.
Pipe Flow Expert
Британская программа, которая известна в узких кругах своей точностью. Она использует научно выверенные методы для определения потерь давления и подходит как для простых, так и для очень сложных систем. Интерфейс интуитивнее, чем у более сложных аналогов вроде EPANET, а результаты расчетов подтверждены практикой на сотнях промышленных объектов. Демоверсия дает полный доступ ко всем функциям на 30 дней, так что вы можете протестировать ее на своем проекте без риска.
Возможности:
- моделирование систем с несколькими точками подачи и сброса;
- визуализация систем в трехмерном изометрическом и двухмерном режимах;
- расчет потерь давления методом Дарси-Вейсбаха;
- вычисления коэффициентов трения по уравнению Коулбрука-Уайта;
- учет плотности и вязкости жидкости при расчете потока;
- визуализация давления, скорости, потерь на чертеже.
Renga
Renga — это не только программа для проектирования водопровода, а полноценный комплекс для совместного проектирования всего здания. Здесь архитектор, конструктор и инженер по водоснабжению работают над одной и той же моделью. Все происходит в реальном времени. Если архитектор передвинул стену, инженер сразу это видит и корректирует трассу труб. Программа автоматически прокладывает трубы с соблюдением всех правил, подбирает фитинги и формирует спецификации. Расчеты выполняются через подключаемые модули, например «Умная вода».
Возможности:
- определение потребностей помещений во внутренних сетях на основе информации из модели;
- автоматическая прокладка трасс;
- интеграция с внешними расчетными программами, такими как «Умная вода»;
- автоматический подсчет спецификаций по ГОСТ 21.110-2013;
- оформление документации по действующим российским стандартам.
WaterCAD
Профессиональная система для проектирования крупных сетей водоснабжения — от микрорайонов до целых городов. Программа умеет моделировать работу насосных станций, анализировать пожарный водопровод, находить утечки и даже прогнозировать энергозатраты. Она интегрируется с картами местности (ГИС), что позволяет использовать реальные данные о рельефе и застройке.
Стоимость начинается от $953, а интерфейс софта полностью англоязычный и не слишком интуитивный. Поэтому мы рекомендуем использовать WaterCAD только профессиональным инженерам, которые связаны с работой над муниципальными проектами.
Возможности:
- моделирование системы распределения воды с трубами, клапанами, насосами и резервуарами;
- расчет потока воды для пожаротушения;
- анализ давления, потерь напора и гидравлического удара;
- менеджер сценариев для сравнения нескольких вариантов проекта;
- интеграция с геоинформационными системами, включая ArcGIS;
- оптимизация сети для улучшения производительности и снижения затрат;
- генерация профессиональных отчетов и диаграмм.
Сравнительная таблица программ
Подводим итоги
Не пытайтесь освоить все сразу. Для первого проекта в своем доме выберите Домашний Инженер 3D — он прост, нагляден и стоит дешевле других продуктов. Если нужно только нарисовать схему, возьмите Easymnemo. А для проверки правильности расчетов подключите бесплатную программу Стокс.
Если вы решили всерьез заняться проектированием, инвестируйте время в освоение nanoCAD BIM ВК. Он полностью соответствует российским нормам и автоматизирует рутинную работу с документами. Остальные программы для проектирования водоснабжения и канализации — это уже узкоспециализированные инструменты для профессионалов, работающих с крупными и сложными объектами.