Топ-10 лучших программ
для проектирования отопления
Отопление — одна из самых сложных инженерных систем в доме. Ошибка при его монтаже может обернуться потопом, ожогами или даже взрывом. Чтобы не допустить таких последствий, нужно все просчитать заранее. В этом помогут программы для проектирования отопления. В статье рассмотрим 10 лучших продуктов, которые подходят как для новичков, так и для профи.
Что выбирают эксперты

- Простой интерфейс
- Автоматическое составление сметы
- Интеграция всех инженерных систем в одном проекте
- Визуализация котельной
- Подходит для частных домов

- Профессиональная среда
- Соответствие российским нормам
- Регулярные обновления от разработчика
- Поддержка сетевых лицензий для работы в бюро

- Полностью бесплатный продукт
- Оформление чертежей по ГОСТ
- Автоматическая генерация спецификаций
- Доступно проведение проверочных расчетов
Чтобы вы получали только проверенную информацию, команда AMS
- Приглашает экспертов для проверки и написания статей
- Тестирует только актуальные версии программ
- Вручную обновляет обзоры каждые 3 месяца
- Выясняет, на каких функциях вы можете сэкономить
- Следит за трендами и пишет свежую теорию
- Учитывает ваши отзывы, как улучшить контент
- Не использует нейросети для написания статей
Выбираем программу
для проектирования отопления
Мы оценивали программы по нескольким критериям: доступность для новичка, глубина инженерных расчетов, качество визуализации, возможность составления сметы и, конечно, стоимость. Мы начнем с интуитивных инструментов для планировки, а потом перейдем к сложным профессиональным комплексным решениям. Если у вас нет опыта в проектировании — начинайте с простых решений.
Домашний Инженер 3D
Это универсальная программа для проектирования отопления частного дома. Она предназначена для тех, кто хочет своими руками спроектировать коммуникации в доме, не углубляясь в сложные инженерные расчеты. Она позволяет не только проложить трубы отопления, но и согласовать их расположение с электрикой, сантехникой и дизайном интерьера. Это поможет избежать конфликтов на этапе монтажа.
Возможности:
- расстановка котлов, расширительных баков и другого отопительного оборудования в 3D;
- выбор материала радиатора и настройка количества секций;
- цветовая маркировка трубопроводов подачи и обратки;
- составление сметы на основе заданных пользователем цен;
- экспорт проекта в форматы FBX и DAE для дальнейшей работы в профессиональных САПР.
отопления и других коммуникаций:
RemPlanner
Этот онлайн-сервис предназначен для комплексного планирования ремонта с упором на автоматизацию рутинных задач. Его основная ценность в том, что при кажущейся простоте он позволяет формировать полноценные комплекты документов.
Интерфейс разделен на тематические разделы: отопление, водоснабжение, электрика. Это позволяет поэтапно прорабатывать каждую систему. Все проекты сохраняются в облаке. Это обеспечивает доступ с любого устройства и позволяет быстро согласовывать решения с подрядчиками или членами семьи.
Возможности:
- создание рабочих чертежей разводки отопления;
- автоматический расчет метража труб и количества фитингов;
- формирование сметы и списков закупок;
- моделирование теплого пола.
Valtec.PRG
Бесплатная программа для проектирования системы отопления от известного производителя. Она служит для предварительных и проверочных расчетов и не предназначена для создания графических схем.
Вы последовательно заполняете параметры помещений, оборудования и трубопроводов, а на выходе получаете информацию о теплопотерях, требуемой мощности и гидравлического сопротивления. Это отличный инструмент, чтобы проверить правильность подобранных компонентов.
Возможности:
- расчет водяных теплых полов и стен;
- проверка вычислений на соответствие российским нормативам;
- экспорт результатов в форматы XLS и PDF.
DCAD
Бесплатный плагин, который добавляет возможности проектирования отопления в популярные САПР-платформы — AutoCAD и nanoCAD. Это идеальный выбор для студентов, инженеров и небольших бюро, которые уже работают в этих средах и хотят выполнять подсчеты, не покидая привычного интерфейса. Плагин интегрируется в меню основной программы, добавляя новые панели инструментов и команды. Он автоматизирует создание чертежей, спецификаций и выполнение проверочных теплотехнических расчетов.
Возможности:
- автоматическое оформление чертежей по ГОСТ;
- загрузка актуальных баз компонентов;
- генерация спецификаций и схем монтаж инженерного оборудования.
Pro Aqua SET
Профессиональная программа для проектирования отопления в частных домах и МКД с учетом действующих норм. Она предназначена для инженеров, которым необходимо моделировать системы с учетом конкретных характеристик материалов и норм. Программа не отличается интуитивностью и требует от пользователя уверенного понимания основ теплотехники.
Возможности:
- гидравлический расчет тупиковых, попутных, коллекторных систем;
- автоматический подбор диаметров трубопроводов и тепловых параметров отопительных приборов;
- учет характеристик материалов труб и запорно-регулирующей арматуры;
- теплотехнический расчет.
Danfoss CO
Расчетно-графический комплекс для полноценного проектирования водяного отопления. Это инструмент для перехода от вычисления к комплексному проектированию, позволяющий не только взаимодействовать с цифрами, но и создавать на их основе трехмерные схемы.
Возможности:
- определение теплопотерь помещений и подбор мощности отопительных приборов;
- автоматический гидравлический расчет и балансировка системы;
- использование в проекте оборудования, арматуры и труб от известных производителей;
- формирование спецификаций и рабочих чертежей.
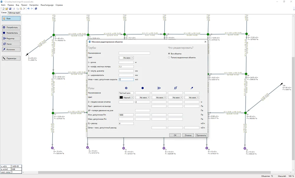
Стокс
Специализированный инструмент для углубленного гидравлического расчета трубопроводных сетей. Это решение для тех, кому необходима максимальная точность.
Работа в Стоксе ведется с визуальной схемой, где узлы и связи представляют собой элементы реальной системы. После задания исходных данных программа для расчета отопления выполняет автоматическую балансировку. Детализированные результаты выводятся в таблицах.
Возможности:
- определение диаметров труб и потерь давления;
- подбор насосного оборудования для стабильной работы системы;
- добавление своих типоразмеров труб;
- редактирование подписей объектов;
- подготовка отопительных схем и таблиц с результатами.
КОМПАС-3D
Мощная отечественная САПР, которая является полноценной средой для трехмерного параметрического проектирования. В контексте отопления она используется для создания детальных 3D-моделей систем и выпуска полного комплекта конструкторской документации в соответствии с ЕСКД.
Взаимодействие с КОМПАС-3D строится на создании параметрических моделей, где любые изменения влекут автоматическое обновление связанных видов и спецификаций. Чтобы сделать работу максимально эффективной, лучше купить специальный модуль «Оборудование: Трубопроводы». Он позволяет собирать сети отопления из готовых элементов. В библиотеке есть фланцы, краны, фильтры, клапаны и другая арматура.
Возможности:
- формирование чертежей, разрезов и спецификаций по ГОСТ;
- работа в едином пространстве с моделями строительных конструкций и других инженерных систем;
- кастомизация оборудования под свои нужды;
- создание библиотек стандартных элементов.
MagiCAD
Профессиональный BIM-ориентированный модуль, превращающий Revit или AutoCAD в среду для интеллектуального моделирования инженерных систем. Каждый элемент, от трубы до клапана, обладает набором технических атрибутов, что позволяет автоматически выполнять расчеты и отслеживать коллизии.
Это решение подходит для комплексного BIM-проектирования, где система отопления вписывается в единую информационную модель здания. Работа с MagiCAD требует высокой квалификации, но обеспечивает максимальную детализацию проекта.
Возможности:
- интеллектуальное построение 3D-моделей трубопроводных систем;
- автоматическое выполнение гидравлических расчетов;
- подбор диаметров труб с учетом потерь напора и скорости потока;
- генерация разрезов, схем и спецификаций.
TEPLOV
Мощный модульный комплекс, разработанный для проектирования и расчета широкого спектра инженерных систем: отопления, вентиляции, теплоснабжения. Это набор инструментов для серьезных проектных организаций, работающих с крупными объектами.
Возможности:
- проектирование широкого спектра систем, включая отопление и вентиляцию;
- подбор толщины утеплителя;
- определение точки росы;
- проверка температуры на границах здания или сооружения;
- экспорт данных в Word и AutoCAD.
Сравниваем программы для проектирования отопления в таблице
Подводим итоги
Если вы хотите самостоятельно спроектировать отопление в своем доме, лучшим стартом станет Домашний Инженер 3D. Он позволяет пройти все этапы от 3D-моделирования здания до выбора радиаторов и составления сметы в одном окне. Дополнительно можно использовать программу для расчета системы отопления частного дома, например, бесплатный Valtec.PRG.
Для проектирования многоквартирных домов и коммерческих объектов подойдут мощные комплексы Danfoss CO, TEPLOV или MagiCAD, интегрированный в Revit. Для работы в привычной САПР-среде с глубокими расчетами отличным бесплатным дополнением станет плагин DCAD для nanoCAD. А для быстрого и точного гидравлического расчета сложных сетей стоит обратить внимание на специализированную программу Стокс.